排序
2025姓名配对测算系统最新源码 带后台
简介: 2025姓名配对测算系统最新源码 带后台 一套网上全新的UI,用于姓名配对,支持投流各大平台,全开源可进行二开! 投流的老板可以放心使用这套 后台登录地址:/admin &nb...
TG代开会员机器人源码/机器人部分基于python
简介: TG代开会员机器人源码/机器人部分基于python 看了下是支付部分是基于Token,机器人部分基于python 部署很繁琐就没测试了 Tokenpay现在对服务器配置有要求 有兴趣的小伙伴自己研究吧 图片...
最新学生成绩管理系统源码 Thinkphp6框架
简介: 最新学生成绩管理系统源码 thinkphp6框架 一款专为教育机构设计的学生成绩管理系统,旨在提高教育工作者的工作效率,优化成绩管理流程。该系统基于PHP开发,采用thinkphp框架,前...
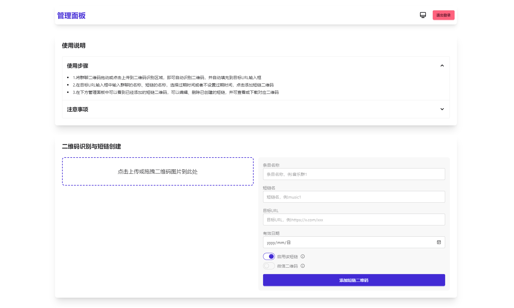
微信群永久二维码生成系统源码
简介: 苦于微信群聊二维码频繁变动,开发这个能生成永久二维码的工具,不需要服务器。也可作为 URL 缩短链接服务使用。 功能特性 1.生成永久短链接,指向微信群二维码...
全新租赁小程序系统源码 基于ThinkPHP+UniApp开发的租赁商城小程序
简介: 全新租赁小程序系统源码 基于thinkphp+uniapp开发的租赁商城小程序 基于thinkphp+uniapp开发的租赁商城小程序,提供用户物品租赁服务的应用程序 方便客户搭建各种类型的租赁场景服务。通...
MXTU MAX仿毒舌自适应主题源码 | 苹果CMSv10模板
简介: MXTU MAX仿毒舌自适应主题源码 | 苹果CMSv10模板 MXTU MAX苹果CMSv10模板仿毒舌自适应主题/短视X体验版,图图二开的一个版本,需要的自己可以下载,这是最新1.5版本 主题说明: 1、将mxt...
H5红包互换夹娃娃源码
简介: H5红包互换夹娃娃源码 使用说明: 1、搭建时的测试环境:phpstudy+apache+php5.3.8或或者Nginx 2、将程序放在根目录下 3、数据库:数据库.sql导入服务器分配给你的数据库 4、数据库连接...
全新UI知识付费系统源码 | PC+H5+小程序三端 数据互通支持采集资源 全开源版
简介: 全新UI知识付费系统源码 | PC+H5+小程序三端 数据互通支持采集资源 全开源版 首页支持DIY设计 ● 系统提供免费公共资源,后台可随意添加资源 含带火车头自动采集文章功能 ● ...
HarmonyOS鸿蒙应用开发基础入门到实战 核心技术及其应用带源码
HarmonyOS鸿蒙应用开发基础入门到实战 核心技术及其应用带源码 旨在帮助开发者快速掌握 HarmonyOS 的核心技术及其应用。 从基础到进阶,通过理论讲解与实战演练相结合的方式, 带领读者全面了解...
Telegram AI全自动翻译客服机器人源码/带视频搭建教程
简介: telegram AI全自动翻译客服机器人源码/带视频搭建教程 功能说明: 1.双向功能,这个不用说2.将客户消息翻译为客服配置的指定语言,不管客户消息是哪个国家的语言,只要是Deepseek能识别的...
网赚APP软件官网主题模板源码 | PbootCMS应用软件下载网站源码
简介: 网赚APP软件官网主题模板源码 | pbootcms应用软件下载网站源码 该模板适用于网赚APP网站、APP软件官网等企业,当然其他行业也可以做,只需要把文字图片换成其他行业的即可; PC+WAP,同...
全新漂流瓶系统源码 全开源 新UI 附安装教程
简介: 全新漂流瓶系统源码 全开源 新UI 附安装教程 亲测可用 测试环境:Nginx + PHP7.4 + MySQL5.6 漂流瓶系统是一个轻量级的社交平台,旨在为用户提供一个安全、匿名的空间来分享内心感...
聚合短视频解析去水印源码(有后台)自适应双端
后台支持修改公告使用方式,网站支持的应用图标等,应用图标支持添加修改和一键删除 更新: 1:添加下载图标,pc端图片和视频进行排序更美观 2:更新首页更美观,后台点击修改不再刷新浏览器 访...






















